By accepting you will be accessing a service provided by a third-party external to https://www.incgmedia.com/
「完成佈線與骨架權重後,做動畫就相對好玩了!」台灣 3D 藝術家自學,運用 Blender、ZBrush 等工具,打造獵奇「堆疊馬鈴薯頭」與「擬真毛流豔麗甲殼蜘蛛」
日前,台灣 3D 藝術家孟可研在社群平台上發表了個人作品《馬鈴薯頭》和《間諜蜘蛛》,其獵奇的主題設計和精緻的材質外觀,引起許多藝術家的關注。本次,映CG 邀請他來與我們分享作品背後的創作概念,以及如何運用 Blender、ZBrush、Nomad Sculpt、Substance 3D Painter、Davinci Resolve 等多款工具,為《馬鈴薯頭》創建特殊自創材質,並打造《間諜蜘蛛》的擬真毛流與豔麗甲殼設計。
《馬鈴薯頭》
完成年份:2024
使用軟體:Nomad Sculpt、Blender、Davinci Resolve
想透過作品傳達什麼概念?花了多久時間製作?
孟可研:概念其實很簡單,就是幾顆馬鈴薯頭黏在一起看著電視機裡的人跳舞。主要是想說,我們都會憧憬著一些可能這輩子都做不到的事情,雖然我們很喜歡這件事,但心裡往往會因為自己無法達成而感到有那麼點的遺憾。就像對於這幾顆沒手沒腳的馬鈴薯頭,能夠跳舞是很夢幻的,但他們知道自己這輩子根本沒辦法像電視機裡的舞者一樣跳舞時,心中的無奈還是清楚地顯現在他們的表情上。《馬鈴薯頭》總共花了約 2 週的時間製作,每天 2-3 小時左右。
能分享大致的工作流程嗎?
孟可研:《馬鈴薯頭》製作流程大致如下:
1. 雕塑:在 iPad 使用 Nomad Sculpt 雕塑出這幾顆頭。
2. 材質:將模型導入到 Blender 後上材質。
3. 場景:搭個場景並且試試看打光的效果,然後放幾台相機大概看一下構圖,思考一下之後動畫的分鏡要如何安排。
4. 細節:製作模型最後的細節,包含毛髮(睫毛與汗毛)、皮膚的一些細節調整、電視機的光源閃爍等等。
5. 動畫:製作眼球轉動、眨眼的動畫。
6. 輸出:輸出連續圖後在 Davinci Resolve 做最後的調色與後製,讓畫面看起來更完整。
說說作品背後的製作趣事?
孟可研:這幾顆頭其實在 2022 年初就已經雕塑好,躺在我的 iPad 裡面了,是直到今年我才拿出來上材質跟做成動畫。我當時才剛接觸雕塑不久,還不太熟練 Blender 跟 ZBrush 的雕塑,不過先前就發現 iPad 的 Nomad Sculpt 很厲害,所以我就先從這個軟體開始熟悉雕塑。而這幾顆馬鈴薯頭正是我當時練習雕塑人臉時的產物。
孟可研:由於當時手邊還有些案子在處理,所以我有限制自己要在兩週時間內完成這個作品,每天都要有進度,而且時間到我就要 po 社群了不能拖延(因為之前就是有點太完美主義,導致很多東西都做到沒有結束的那天)。這次我沒有特別在一開始就思考要具體產出什麼內容,只是忽然想到這幾顆頭一直躺在我的 iPad 裡好可憐,所以想讓他們變成作品給大家看看。畢竟這是我學習雕塑初期的作品,我覺得滿值得記錄一下的。
孟可研:也因為沒特別思考具體要產出什麼內容,我這次幾乎是想到哪裡就做到哪裡,算是很輕鬆充滿幻想的創作方式吧。最初我只是大概想做出一點復古黑暗怪奇的氛圍,而後就想到好像可以在場景裡放台老電視機,播放著黑白的影片,讓這幾顆頭在看電視應該會滿有趣的。故事的意涵也是做完之後看圖說故事的,而不是一開始寫好腳本畫好分鏡的作品。《馬鈴薯頭》這個作品就這樣莫名其妙的誕生了,雖然我覺得前期構思很重要,但偶爾這樣創作反而會出現一些意想不到的成果。
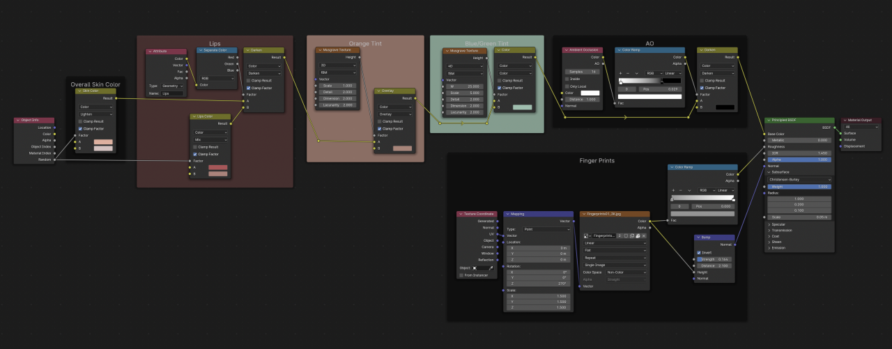
聊聊馬鈴薯頭的材質,您是如何設計出這樣的質感?
孟可研:我本來是想用雕塑去做更寫實的皮膚材質,但考慮到自己給這個作品的製作時間有限,所以我決定試試看用不同的材質去表現看看。而我覺得黏土很適合,畢竟傳統雕塑有使用黏土等等的材料,我很喜歡上面有捏黏土的手感以及留在黏土上指紋的質感,所以打算朝這個方向製作材質。
孟可研:我這次是先從 Blender Kit 裡面找到我覺得適合的黏土材質,然後把材質的黏土顏色換成自己串的程序化膚色材質。我主要用了淡粉紅跟橘色當膚色打底,然後用 Musgrave Texture 跟 Mix Color Node Overlay 把藍綠色混入膚色當中,讓皮膚的顏色有些許變化(膚色其實是綜合了許多不同的顏色而表現出的色彩;所以臉上其實會出現一些我們可能以往不會想到的顏色,比如藍色或綠色。若想了解更多可以去搜尋「face color zones」,這是在畫人像皮膚時會參考的臉部色彩分佈),最後我再用 AO 把頭跟頭之間交疊部分的陰影加深,讓幾顆頭看起來分離度高一些。
在眼睛動畫製作上有碰到困難嗎?
孟可研:這次使用的方法其實非常簡單,他們的眼皮跟頭實際上是分開的,所以不需要特別綁骨架跟畫權重,只要調整眼皮的旋轉角度跟位置就可以做出眨眼的動態。比較困難的點大概是要讓眼睛移動的動態看起來自然些,像是在眼珠移動的時候,其實眼皮也會跟著眼珠稍微移動。若只是讓眼珠移動而眼皮沒有任何動態的話,看起來會很不自然。
分享本次製作的最大挑戰?是否有什麼特別的心得?
孟可研:這次在製作上其實沒有太大的困難點,最大的挑戰反而是如何接納作品的不完美,以及如何控制自己在時間內完成效果,因為它在我心目中至少要有 90 分以上。會有這樣的體悟也是因爲,我每次都太希望自己的下一個作品能超厲害,想要用特別困難的製作方式,並且要有很特別的內容,這讓我每次都在完成作品前,心就累了,因為理想總是超過自己的能力範圍。
孟可研:比如我一開始在製作這幾顆頭的時候,其實是抱有野心的,我希望能做出什麼大的作品,有很豐富的內容跟厲害的故事。結果當初雕塑完這幾顆頭後,就覺得距離那樣的製作太遙遠了,於是就把這幾顆頭放在一邊,任由他們躺在我的 iPad 裡積灰塵。時隔兩年想起時,才覺得對馬鈴薯頭感到很抱歉。所以我這次就規定自己在兩週之內要完成並分享到我的 IG 上面跟朋友分享。也告訴自己要用輕鬆一點的方式面對創作這件事情,並時時刻刻提醒自己 100% 的完美是不存在的,否則會被這份追求完美的執著給搞得無法前進。
孟可研:現在想想,馬鈴薯頭彷彿也讓我看到自己的影子,發覺自己其實和馬鈴薯頭一樣,都憧憬著目前無法達成的目標而感到無力。然而現在的我應該更注重自己能完成的事情,而不是一直看著自己還到達不了的境界感到失落。
《間諜蜘蛛》
完成年份:2024
使用軟體:ZBrush、Blender、Substance 3D Painter、Davinci Resolve
想透過作品傳達什麼概念?花了多久時間製作?
孟可研:我很喜歡各式各樣的生物,不管動植物我都覺得超酷!小時候都會在腦袋裡亂想一些奇特的生物,所以就希望有天能把這些只存在在自己腦中世界的生物做出來給大家看看,而《間諜蜘蛛》就是第一隻。會想要做蜘蛛是因為我當初偶然在網路上看到一種蜘蛛叫做「孔雀跳蛛」,這種蜘蛛的長相跟求偶舞真的太酷了,我就想說也自己做一隻漂亮又奇特的蜘蛛看看。除了跳蛛的外型,我也加入了螃蟹以及龍蝦的元素製作(包含眼睛、觸鬚、螯及配色),讓這隻蜘蛛看起來是為了捕食海鮮而把自己裝扮成甲殼類動物一樣。模型的製作約 2~3 週,動畫製作則是約一週左右。
能分享大致的工作流程嗎?作品背後有什麼製作趣事?
孟可研:製作上面比較特別的,大概是我看到自己設計出來的生物動起來時,真的會有一種「牠擁有生命的感覺」,而不只是單純的 3D 建模、UV 與 Rigging 那些冷冰冰的科技術語;感覺這隻蜘蛛真的是我的朋友那樣,滿感動的。這也讓我更想為了以後能製作更多更酷的生物而繼續堅持學習下去。《間諜蜘蛛》製作流程大致如下:
1. 參考圖:找參考圖,參考圖超重要。
2. 基礎建模:用 ZBrush 的 ZSphere 先做出大概想要的形狀。
3. 雕塑:在 ZBrush 完成細節的雕塑。
4. 佈線與拆 UV:在 Blender 重新佈線以及製作低模跟拆 UV。
5. 烘焙高模細節至低模:使用 Multires Modifier 跟 Shrinkwrap Modifier,將高模細節烘焙到低模上。
6. 畫材質:輸出至 Substance Painter 畫材質(螃蟹大致的顏色在這裡畫好的,畫完整體顏色後就返回 Blender 串材質了)。
7. 串材質:回到 Blender 串材質,讓整體材質表現更完整。
8. 毛髮:用 Particle System 做毛髮以及毛髮材質。
9. 綁骨架:我使用了一個外掛叫做 Auto-Rig Pro,這是滿多人在使用的綁骨架外掛,我覺得很好用,使用也相對直覺。骨架的控制器也滿直覺的,推薦給大家。
10. 動畫製作:目前只讓他在原地踏步,看起來在尋找獵物或是發現了什麼的樣子。以後有時間的話,再做個動畫讓他到處走走或是去捕捉獵物看看。
11. 場景製作:我使用了 Blender Kit 裡面的一些植物、石頭與砂石地面幫他快速搭建了一個小場景,然後在地上加了一灘水,讓他看起來是生活在較為潮濕的地帶。
12. 算圖與後製:我用 Blender 的 Cycles 算圖 EXR 連續圖,並在 Davinci Resolve 簡單調整了整體的對比度,讓畫面看起來更完整一些。
聊聊蜘蛛的毛髮,您是如何設計出如此逼真的毛髮?
孟可研:這隻間諜蜘蛛身上的毛髮分為幾個部分,腿、頭部、眼睛周圍、屁股等等都有不太一樣的設定。腿的部分,我希望他的毛不要一整隻腿都是一個長度,所以我有使用權重來控制毛髮的長度,讓他的腿毛看起來有一節一節的感覺。
孟可研:毛髮的材質相對容易些,Blender 裡面內建的 Principled Hair BSDF 就能做出很棒的毛髮材質表現了,以下是蜘蛛屁股上的毛髮,我使用 Magic Texture 跟 Color Ramp 讓毛髮的色彩分佈更加隨機一些。至於頭部的毛髮,我則是直接使用蜘蛛本身殼的顏色。
孟可研:製作逼真的毛髮最重要的大概就是隨機性吧,毛的分佈、長短、粗細以及色彩分佈都是有一定的隨機性的,所以在製作時不要讓每根頭髮都是同樣的長度與粗細,連顏色都要稍微有一點點的變化。像是髮根顏色通常會比髮尾淺一些,尤其是有色彩的毛髮,即便是很細微的變化,都會影響到整體毛髮的感覺。
孟可研:另外,毛髮的粗細會影響到毛看起來是硬的或是軟的,軟的毛在尾端會變很細,而硬的毛像是男生刮完鬍子那樣摸起來硬硬刺刺的毛,尾端與根部會是差不多的粗細。這點也要在製作毛髮的時候考慮進去。像間諜蜘蛛的腿毛我希望看起來軟一點,要有摸起來很舒服的感覺,所以從根部到尾端會由粗變至細。毛髮的方向性也很重要,所有毛都是有其方向性的,要順著生長的方向梳理。
色彩設計在執行上有碰到任何困難嗎?
孟可研:這次色彩是希望能呈現龍蝦甲殼上那種色彩繽紛的感覺,有藍有黃有紅有綠等等,但要讓色彩繽紛又不顯得太雜亂我覺得是很困難的。不過稍微觀察龍蝦後會發現,每種龍蝦都有其主要的顏色,有些是藍色,有些是橘紅色,也有些是褐色的,而後是次要的顏色以及較為零星分布的其他色彩。所以我將間諜蜘蛛的顏色分為主色「橘色」、次要的顏色「水綠色」以及其他色彩「紅、橘、藍、水綠」。在比例上主色最多、再來次色而後才是其他色彩,這樣比較不會有每個色彩都想出風頭而整體看起來很混亂的感覺。
分享本次製作的最大挑戰?是否有什麼特別的心得?
孟可研:重新佈線還有畫骨架權重的部分吧,這種重複性很高而且費時費工的步驟在開始之前都要做好心理準備,不然真的很難有動力提起幹勁好好完成。
我的解決方式滿好笑的,但我覺得對我自己很有用,就是我每天都要在睡前和自己很清楚地說明,隔天什麼時間點要花至少三小時好好做這件事情。例如隔天晚上 9 點到 12 點,我要把蜘蛛的頭部跟腳重新佈線好,再提醒自己「大概幾天後就能完成了,完成之後,做動畫就相對好玩一些了,所以要堅持下去,加油!不要放棄之類的話。」
孟可研:雖然好像滿荒謬的,但若沒這麼做的話,我起床後會有很大的機率因為當天做事沒有方向,而一要做事的時候發現,哇靠,怎麼有這麼多事情還沒完成的感覺,然後變得心裡焦躁難以專心。最後就是要睡飽,不要為了趕一點點進度而熬夜。我覺得睡眠真的非常重要,在規定的時間內做完事情後能睡就去睡,因為沒睡飽做這種腦力活會變得很沒效率,而且長久下來真的會傷害自己的身心靈,很不划算。睡飽後好好做事情三小時,會比沒睡飽硬撐的八小時有效率很多!
AIGC 受到越來越多藝術家關注,能分享您的看法?
孟可研:我覺得當生成藝術成為大家都能輕易做到的事情的時候,創作的動機與理念就更加顯得重要了。拿拍照打個比方,現在人手一台智慧型手機,大家都能拍很多的照片,但多半的照片其實都和我們以前拍的那種漂亮天空一樣,拍完之後覺得很漂亮,但之後就再也沒回去看過了。徒有漂亮的畫面其實很難讓人產生連結與記憶點,所以身為創作者更應該要著重在作品要傳達的理念與精神或是個人特色上,而不是盲目去追求快速製作好看的東西。
孟可研:最後,說到底 AI 就是個很進階的工具罷了,要成為會使用工具的人,也要提醒自己不要被工具牽著鼻子走。另外我其實滿期待 AI 的發展,畢竟若能讓創作的流程更加省心省力的話,創作者就能更聚焦在內容的創作上而不被繁雜的製作流程給捆綁住了。
最後,可否分享幾個 Blender 製作小技巧?
孟可研:Blender 的技巧實在太多了,不如來推薦大家我覺得學到很多的課程吧!「Human: Realistic Portrait Creation With Blender」是 CG Cookie 兩年前推出的 Blender 寫實人像製作課程,這隻間諜蜘蛛基本上就是利用我在這個課程中上到的各種技巧整合並延伸而成的方式製作,尤其材質與毛髮的部分我收穫非常多。
孟可研:需要注意的是這堂課程很長,大約有 28hr 的影片內容,而且我必須說「一定要跟著做做看」,不然很難消化他教的東西。然後建議要有一定 Blender 使用經驗的人再來上,也最好先摸熟 Blender 裡的雕塑。所以在上課之前,要做好心理準備因為這真的是場硬戰。我可以保證絕對能學到不少東西。還有,當時 Blender 的版本我記得似乎是 2.92,所以有小部分可能會與現在版本有差別,建議真的要對 Blender 有一定了解再來上,這樣才不會因為一些軟體上的一些改變而不知道他在說什麼。
畢業於中原大學設計系,畢業後在網路上自學 3D。目前為自由接案者,並持續學習與累積作品中。
文章授權聲明
-
專訪
-
文章為映CG所有,如需轉載請標明出處


